#include <vitals.h>
Collaboration diagram for vitalsStruct:

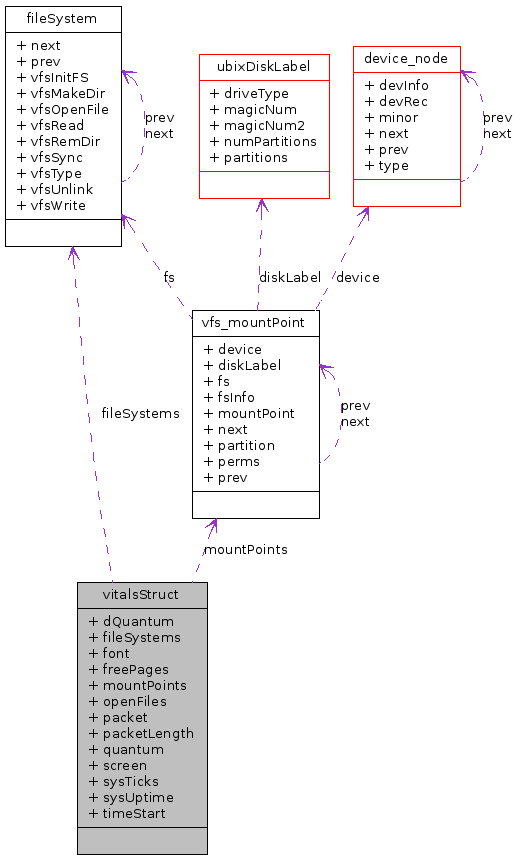
Data Fields | |
| uInt32 | dQuantum |
| fileSystem * | fileSystems |
| void * | font |
| uInt32 | freePages |
| vfs_mountPoint * | mountPoints |
| uInt32 | openFiles |
| char * | packet |
| uInt32 | packetLength |
| uInt32 | quantum |
| void * | screen |
| uInt32 | sysTicks |
| uInt32 | sysUptime |
| uInt32 | timeStart |
Definition at line 38 of file vitals.h.
| struct fileSystem* vitalsStruct::fileSystems |
| void* vitalsStruct::font |
Definition at line 44 of file vitals.h.
Referenced by adjustCowCounter(), freePage(), keyboardHandler(), kmain(), vmmFindFreePage(), and vmmFreeProcessPages().
| char* vitalsStruct::packet |
| void* vitalsStruct::screen |
Definition at line 41 of file vitals.h.
Referenced by sysGetTime(), systemTask(), and ubthread_cond_timedwait().
1.4.7